Skip to content

GSA PR Emulator How it works?

VMartVMart Natural SEO
edited February 2017 in GSA PR Emulator
I have watched this GSA PR Emulator video settings Click here

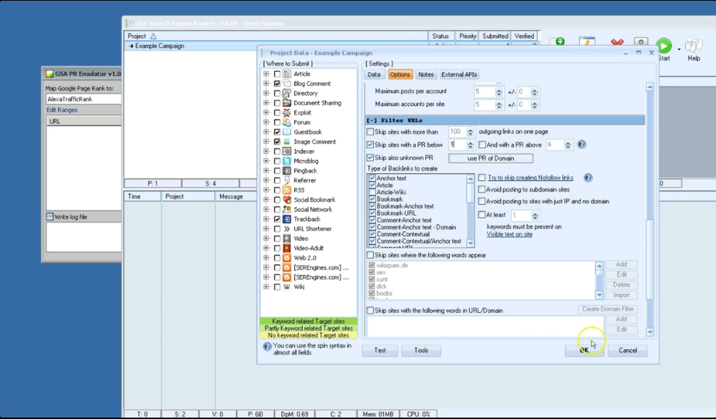
According to this video settings, before submitting SER it is checking in this "SEMRushRank" 

Snap 1

Snap 2

According to this I did my settings


It's not checking rank before submission, GSA PR Emulator it's blank it's not showing any symptoms. 


Comments

  • SvenSven www.GSA-Online.de
    you have to check "Get PR..." on advanced options, else PR-? is shown.
Sign In or Register to comment.